行銷科技的發達,讓廣告精準投放不再是件難事,但這也伴隨著消費者對隱私權的疑慮,各大科技巨頭相繼推出隱私保護政策來捍衛消費者的權益,像是我們先前有提過的Google將要淘汰第三方Cookie,除此之外APPLE自 iOS14 推出的隱私保護政策也讓 Facebook 廣告遭受打擊!面對這些政策規範,廣告主可以採取2大行動來減緩衝擊,接下來我們會和大家分享隱私權政策如何影響Facebook廣告,以及廣告主該如何因應。
目錄
iOS14 隱私保護政策是什麼?會造成哪些影響?
自從Apple實施了 iOS 14 隱私保護政策,間接影響了廣告投放的成效,最主要是因為這個政策在保護消費者隱私的同時,也侷限了應用程式追蹤 iPhone 使用者的數據資料的功能。
Apple在 iOS14 系統(與之後的版本)中導入「應用程式追蹤透明度(App Tracking Transparency,簡稱 ATT)」架構,而此架構規範每個應用程式都必須主動徵求用戶的同意,才能搜集該用戶的「廣告識別碼(Identifier for Advertising,簡稱 IDFA)」,所以iPhone的使用者可以發現,現在每當下載了新的APP開啟後,第一個彈跳出來的視窗就是詢問你是否同意接受App追蹤(如下圖)。

可想而知,大部分的消費者看到這個提示訊息,一般應該都會選擇「要求App不要追蹤」,如此一來,若是在Facebook App中,用戶選擇要求App不要追蹤的話,IDFA的追蹤用途就失靈了,有埋設Facebook相關追蹤碼(像是Facebook Pixel、Facebook SDK)的網站和應用程式,就不能透過IDFA取得使用者的行為數據,也讓Facebook的Pixel和SDK遭受限制。
其中造成最主要的兩個影響:
一、過去Facebook廣告即是利用IDFA蒐集數據資料,讓廣告可以精準投放給適合的用戶,而當隱私保護政策開始實行後,因為逐漸搜集不到用戶行為資料,便影響了個人化廣告的投放,導致精準度降低而影響成效。
二、Apple 同時也建立了全新的網站歸因協定PCM(隱私保護點擊成效衡量,Private Click Measurement),它不支援從應用程式到網頁的轉換成效衡量,也不支援跨網域的成效衡量,因此也影響了廣告成效的追蹤。
面對 iOS14 隱私保護政策,廣告主可以怎麼做?
如果用戶點選「允許」追蹤,那麼廣告在個人化投放和數據追蹤功能上將不受影響,但在大部份的用戶都不允許的狀況之下,如果你仍希望盡可能追蹤到廣告成效,可以採取以下2種方式來彌補數據的遺失,分別是:設定彙總事件成效衡量、使用Facebook轉換API。
一、設定彙總事件成效衡量
Facebook為此提出了「彙總事件成效衡量」的對策,在保護消費者隱私的同時,讓廣告主也盡可能追蹤得到廣告成效及協助後續優化,而應用程式和網站又分別有不同作法。
A.如果你是網站廣告主
1. 驗證網域
如果品牌擁有自己的網站,透過驗證網域才能設定彙總事件成效衡量,同時也是向Facebook證明你擁有這個網域的所有權,並且保護內容的安全,也避免網域名稱被濫用。
(1)在企業管理平台中點選「品牌安全」,選擇「網域」後再點選新增。

(2)輸入自己的網域後點選新增,選擇以下任何一種方式完成網域驗證:DNS驗證、HTML檔案上傳、Meta-tag Verification。這部分涉及網站工程領域,可以請專業工程師協助。

2. 完成驗證後前往「事件管理工具」,選擇像素後,點選「彙總事件成效衡量」,則可以設定網站事件並排列優先順序。

如果使用者選擇允許接受追蹤,每個網域Facebook最多能追蹤8個事件;但是如果使用者選擇要求App不要追蹤,則無法追蹤所有8個事件,只能回傳依據你所排序的第1個優先事件。
B.如果你是應用程式廣告主
1. 廣告以「目錄銷售」為目標
(1)將 App 內的 Facebook iOS SDK 更新至最新版本(至少11.2.0 版)
(2)確認 iOS 的 App 有連結至 Facebook
(3)前往「事件管理工具」,選擇應用程式後在「設定」的頁籤中,設定並優先排序您的前 8 個轉換事件。完整步驟請點擊此連結查看。

(4)將目錄連結至設定廣告最佳化事件的像素和應用程式 SDK(針對 iOS 14.5 或更新版本)。完整步驟請點擊此連結查看。
2. 廣告以「應用程式安裝」為目標
如果是以應用程式安裝為目標,則可以透過設定Apple的SKAdNetwork,完全避開無法追蹤IDFA所帶來的影響,追蹤事件不受限於8個,並且能恢復個人化廣告投放、追蹤應用程式安裝次數和其他事件的優化。
(1)更新Facebook iOS SDK 至最新版本
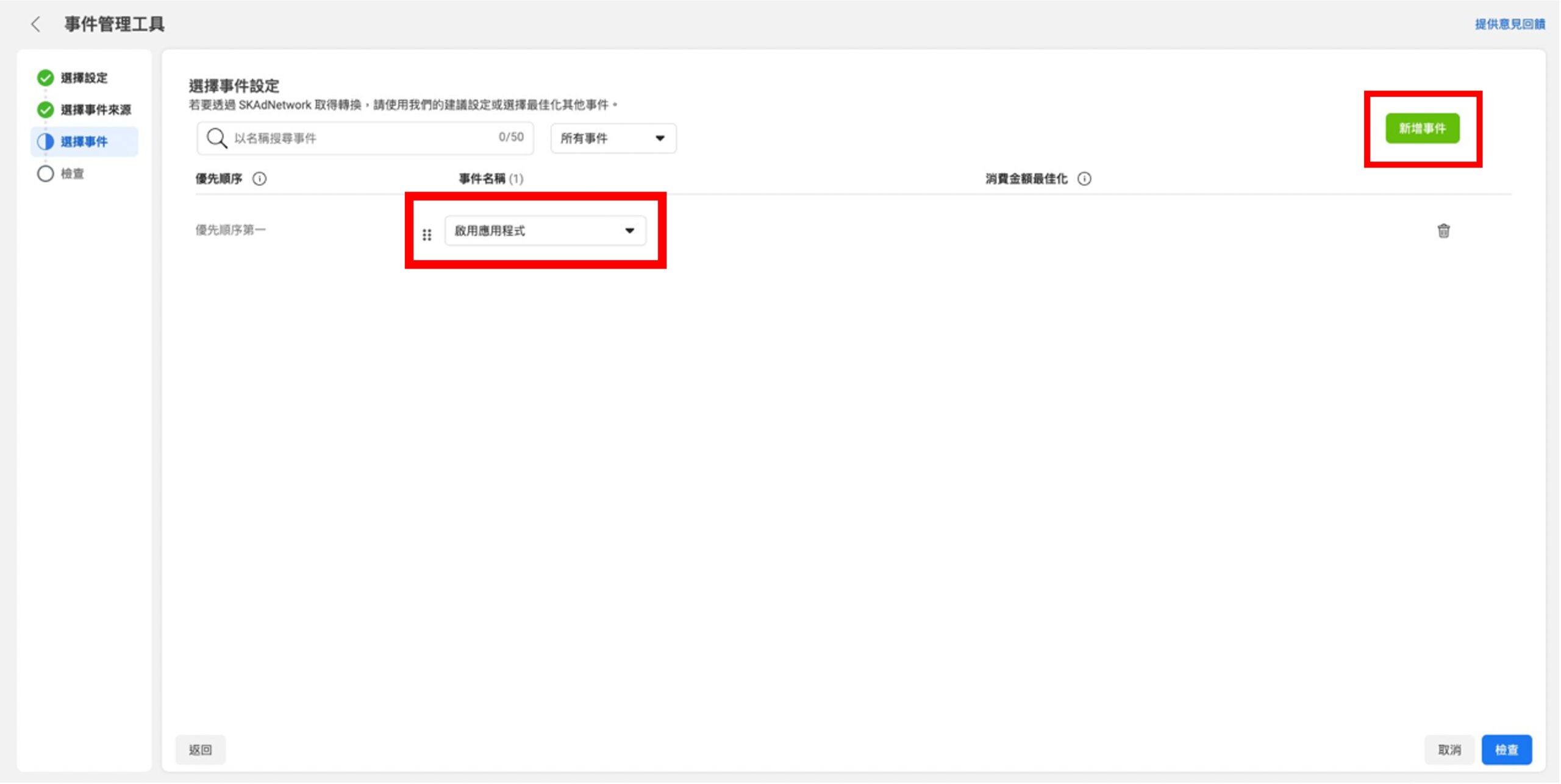
(2)前往「事件管理工具」,選擇應用程式後在「設定」的頁籤中,設定應用程式事件,每個應用程式最多可傳送63個不同的應用程式事件。

I.選擇設定事件的方式
如過是透過Facebook SDK,選擇「採用建議」;如果是透過第三方合作夥伴的SDK就選擇「從合作夥伴應用程式匯入」。

II.選擇事件來源(看是使用Facebook SDK,還是第三方合作夥伴的SDK)
III.即可新增/選擇要衡量的事件並進行排序,最後再進行檢查。

二、使用Facebook轉換API
Apple的隱私政策,讓Facebook pixel追蹤「網頁轉換事件」遭受限制;不僅如此,Google也宣布要在2023年結束前淘汰第三方cookie,而Safari瀏覽器更早實施這項政策,目前已在系統預設中全面封鎖第三方Cookie。因此我們不能完全倚賴它們來追蹤廣告成效,Facebook官方強烈建議除了使用pixel之外,也要同步使用Facebook轉換API,彌補因為 iOS14 隱私政策而遺失的廣告數據。
什麼是Facebook轉換API?
相較於pixel是「瀏覽器端」的追蹤工具,Facebook轉換API則是「伺服器端」的追蹤工具,當用戶點擊廣告時,Facebook 會為該用戶生成唯一ID以保護用戶隱私,透過網站的伺服器來追蹤消費者的行為數據,再回傳給Facebook,以利數據蒐集和優化,兩者的作用相同,但追蹤數據的方式不同,而兩者相互搭配,可以改善數據計算和最佳化的準確度。

如何啟用Facebook轉換API?
(小提醒:設定Facebook轉換API前一樣必須先完成網域驗證哦!)
1.在事件管理工具中選擇像素後,在「設定」頁籤中向下滑,即可看見轉換API。

2.我們可以透過3種方式進行設定,因為每個網站系統和伺服器不同,可以依照各自的狀況選擇合適的方式,以下是Facebook官方提供不同方式之間的差異比較。
- 轉換 API 閘道:轉換 API 閘道是事件管理工具中的一項自助式設定選項,過程中無須撰寫程式碼,此閘道會在您的雲端服務伺服器執行個體中安裝一個套件,讓您能夠將網站與 Facebook 連結,可能需支付雲端伺服器費用。點此查看Facebook官方教學。點此查看影片步驟教學。
- 手動直接整合:若想在整合過程中擁有更多控制權,則可以選擇這個方式,但因為需要撰寫程式碼,需要開發人員的協助。點此查看Facebook官方教學。
- 合作夥伴整合中心:若您的網站是Facebook的合作夥伴平台,例如 Google GTM、WordPress、Shopify、Wix、91APP、SHOPLINE…等,便可以透過合作夥伴整合工具設定轉換 API。點此查看有哪些合作夥伴以及如何設定。

因應Apple的隱私政策,建議廣告主一定要完成上面兩項措施,雖然並不能100%保證可以彌補遺失的數據,但順應趨勢還是得盡可能減少廣告投放受到影響。在隱私意識高漲的狀況下,如果能透過會員註冊、領取/下載資料、聯絡諮詢、活動報名、購買產品…等方式,讓消費者主動提供個人資訊給品牌,並運用這些第一方數據作為行銷資源,是再好不過的方式,他們也會更有意願接收品牌的廣告資訊,因此順應趨勢,未來第一方數據搜集將是品牌最重要的行銷利器!
如果你喜歡我們的文章,歡迎在下方留下Email訂閱電子報,將不定期收到更多行銷和廣告知識!